当前位置: 代码迷 >> Android >> android程序签字打包导出详解
  详细解决方案

android程序签字打包导出详解

热度:46   发布时间:2016-05-01 16:57:13.0
android程序签名打包导出详解
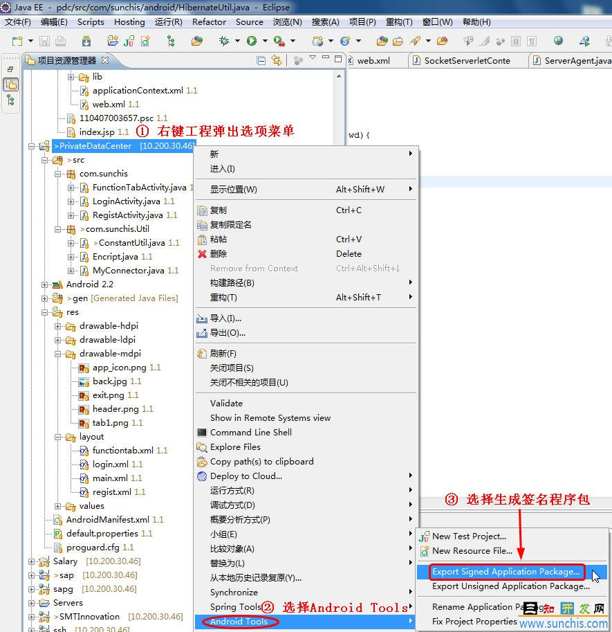
1、Eclipse工程中右键工程,弹出选项中选择 android工具 → 生成签名应用包:


2、选择需要打包的android项目工程:


3、如果已有私钥文件,选择私钥文件 输入密码,如果没有私钥文件见第6和7步创建私钥文件:


4、输入私钥别名和密码:


5、选择APK包存储的位置,并完成设置,开始生成APK签名包:


6、没有私钥文件的情况,创建私钥文件:


7、输入私钥文件所需信息,并创建:





1 楼 George_ghc 2011-11-01  
获取签名方法!
  相关解决方案